前言
本教程介绍如何让刷入 Kwrt 固件的 Cudy TR3000(256M)路由器通过 USB 共享中兴 F50 的网络实现上网。由于 Kwrt 默认未集成 USB 网络驱动,插入中兴 F50 后系统无法识别其为可用网络接口(如 eth2),导致无法建立连接。
为此,需手动安装 USB 驱动支持,可通过在线执行 opkg install kmod-usb-net-cdc-ether 等命令,或使用离线 ipk 包方式进行安装。完成后加载对应模块并设置开机自启,即可实现稳定的 USB 共享上网功能,解决刷机后断网问题。
1 准备阶段
在实现f50通过USB共享网络给Cudy TR3000路由器之前,需要准备如下已有材料:
- Cudy TR3000 256M 路由器 * 1 (演示使用的为 256M)
- 中兴 F50 随身WIFI * 1
- 网线 * 2 (1根也行)
-
USB驱动安装包ipk格式(即:kmod-mii、kmod-usb-net、 kmod-usb-net-cdc-ether 、kmod-usb-net-rndis四个驱动)
- USB数据线 * 1(建议比较短一些的,太长可能导致供电不足导致不稳定)
- 电源 * 1 (Cudy 自带的 5V3A数据线即可)
123云盘永久链接:
https://www.123865.com/s/3jOKVv-vCNzH?pwd=1314#
提取码:1314

2 安装USB驱动
由于Kwrt固件默认未集成USB网络驱动,刷入后的Cudy TR3000无法直接识别中兴F50等USB上网设备,也不会生成对应的网络接口(如 eth2)。为实现通过USB共享网络上网,必须手动安装相关驱动模块。根据当前是否具备网络环境,可选择以下两种方式:
- 在线安装:适合已有网络条件的用户。若您家中有宽带、网线或其他临时上网方式(如通过上级路由器接入网线),可先将Cudy TR3000连接至有线网络,使其临时联网,再通过
opkg命令在线下载并安装所需驱动,操作简便高效。 - 离线安装:适合无任何网络接入条件的用户。可通过其他同型号设备提取出来的的
ipk驱动包(如kmod-usb-net-pack_6.6.92~1-r1_aarch64_cortex-a53.ipk),上传至路由器,进行本地安装,无需依赖实时网络。
2.1 在线安装方式
在线安装的方式需要确保上级有网络,Cudy TR3000 路由器连接示图:

插入好后,确保您的当前环境是有网络的,可以登录到Kwrt,在Kwrt的首页查看是否已联网:

接着,点击首页的终端,进入到新的页面,也可以直接在新的窗口输入如下地址:
http://10.0.0.1:7681/

输入用户名和密码,如果没有做修改用户名和密码默认都是root,输入密码不会显示,输入后直接回车即可,即可登录成功:

登录成功后,依次执行如下命令,即可安装:
opkg update
opkg install kmod-mii kmod-usb-net kmod-usb-net-cdc-ether kmod-usb-net-rndis
参考如下图:

至此,驱动就成功安装完成!此时插入f50设备,等待f50不再闪烁成功启动后,在Kwrt的接口中添加或修改WAN口接口的设备,即可看到eth2了!

2.2 离线安装方式
本方式适用于您家中没有宽带等其他能够让Cudy TR3000路由器临时上网的方式,此方式只需要您有一条网线和一台电脑即可。连接示意图如下:

确保您的电脑能够访问到Kwrt的页面:
http://10.0.0.1

接着,依次选择侧边菜单栏的【系统】>【文件管理器】,然后点击上传文件,选择提取打包好的usb驱动ipk安装包,点击打开:

弹出如下上传成功提示即可:

接下来,回到首页,点击终端,进入到新的页面,也可以直接在新的窗口输入如下地址:
http://10.0.0.1:7681/

使用账号密码root(默认没修改都是root)进行登录,登录成功后执行如下命令进行安装USB驱动:
opkg install /kmod-usb-net-pack_6.6.92~1-r1_aarch64_cortex-a53.ipk

使用如下4个命令加载USB驱动模块:
modprobe mii
modprobe usbnet
modprobe cdc_ether
modprobe rndis_host

加载完成后,使用如下命令验证一下是否加载:
lsmod | grep -E 'mii|usbnet|cdc_ether|rndis_host'

可以看到成功加载了,如果没有加载默认执行该命令不会输出任何内容,接下来加入开机自启,执行如下命令:
echo -e "mii\nusbnet\ncdc_ether\nrndis_host" > /etc/modules.d/99-usb-net-pack
执行完成后,就搞定啦!
3 设置USB网络共享网络
前面已经介绍了使用在线和离线2种方式安装USB驱动,将USB驱动安装好后,将F50通过USB-Typec数据线插入至Cudy TR3000 256M路由器的USB接口,连接示意图如下:

确保F50设备指示灯不再闪烁且可联网,接着回到Kwrt界面,依次选择菜单【网络】>【接口】,进入到接口页面:
http:/删/10.0.0.1

接着,编辑wan和wan6两个接口,将其的设备都修改为eth2,然后保存:

接着,保存后,点击右上角的【未保存的配置】,查看一下修改的内容,确认无误后点击保存并应用:

然后回到首页,查看联网状态:

可以发现,成功的连接上网络了!
4 使用cpolar穿透Kwrt及UFI-TOOLS管理页面
在前面已经成功配置好啦刷入了Kwrt固件的Cudy TR3000路由器,接下来拓展一下使用内网穿透,通过内网穿透技术,即使用户身处外部网络(如使用手机4G/5G网络或办公网络),无需连接到 Kwrt 路由器所在的本地 Wi-Fi 网络,也能安全、便捷地访问其管理后台,实现远程监控、配置调整与故障排查。
接下来将演示穿透Kwrt和UFI-TOOLS工具的管理页面,在中兴F50上安装UFI-TOOLS工具,可以看前面的教程:https://www.cpolar.com/blog/zte-f50-portable-wi-fi-flash-ufi-tools-and-support-public-network-access-tutorial
4.1 什么是cpolar?

- cpolar 是一款内网穿透工具,可以将你在局域网内运行的服务(如本地 Web 服务器、SSH、远程桌面等)通过一条安全加密的中间隧道映射至公网,让外部设备无需配置路由器即可访问。
- 广泛支持 Windows、macOS、Linux、树莓派、群晖 NAS 等平台,并提供一键安装脚本方便部署。
4.2 在Kwrt固件中安装cpolar
首先,打开Kwrt首页,然后点击终端按钮:

进入新的页面后,输入用户名和密码(默认为root)进行登录,输入密码不会显示,直接回车即可:

登录成功后,执行如下命令,下载公钥:
wget -O cpolar-public.key http://openwrt.cpolar.com/releases/public.key

下载完成以后,安装 usign 签名验证工具:
opkg install https://downloads.openwrt.org/releases/24.10.0/packages/aarch64_cortex-a53/base/usign_2020.05.23~f1f65026-r1_aarch64_cortex-a53.ipk

接下来执行如下2条命令添加该公钥,以及添加cpolar的opkg仓库源:
#添加公钥
opkg-key add cpolar-public.key
#添加cpolar的opkg仓库源
echo "src/gz cpolar_packages http://openwrt.cpolar.com/releases/packages/$(. /etc/openwrt_release ; echo $DISTRIB_ARCH)" >> /etc/opkg/customfeeds.conf

然后更新仓库:
opkg update

更新完仓库后,安装安装 cpolar 主程序:
opkg install cpolar
接下载在安装安装 LuCI 的前端管理界面插件:
opkg install luci-app-cpolar
安装 LuCI 的中文语言包:
opkg install luci-i18n-cpolar-zh-cn

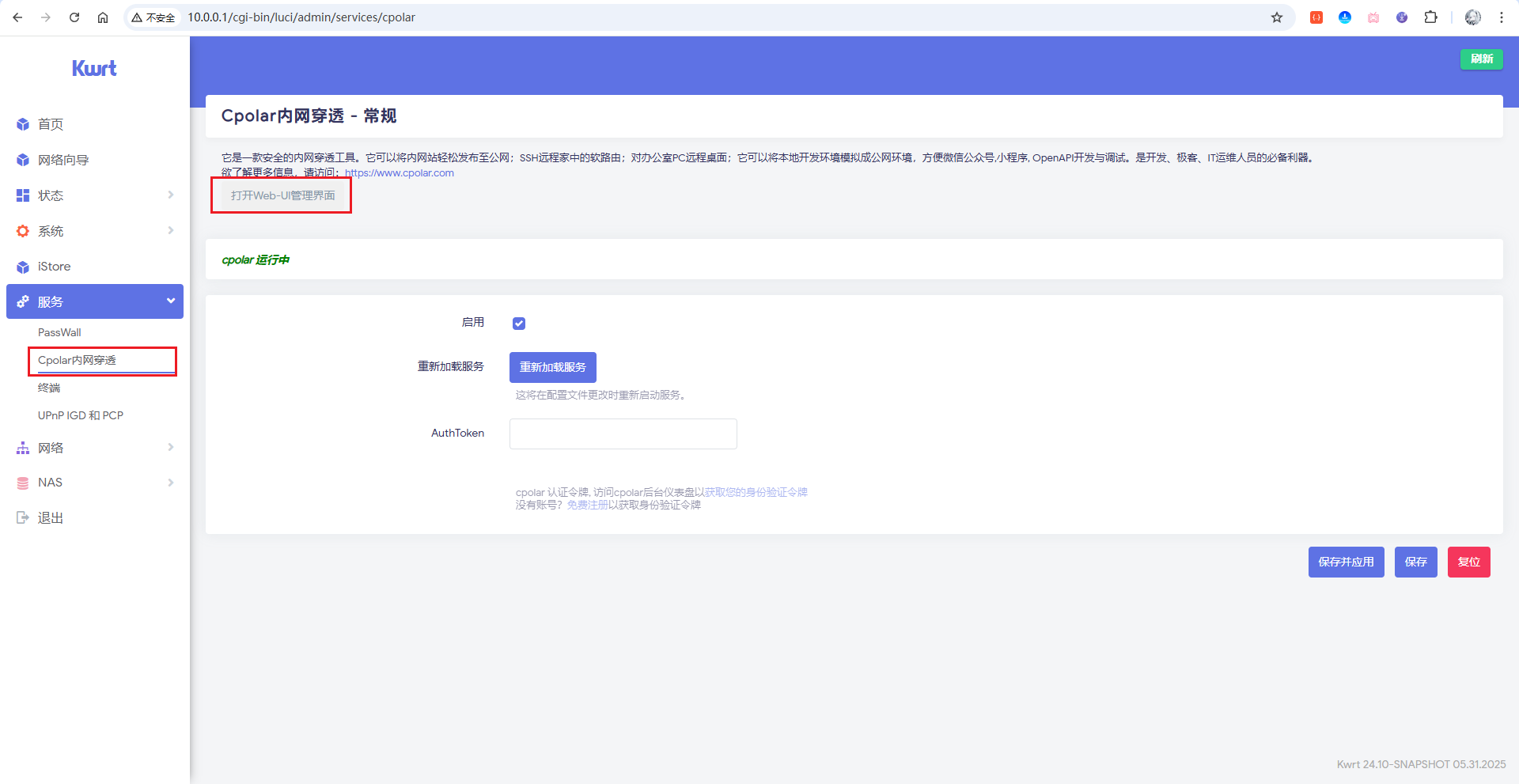
接着刷新首页,然后点击服务,展开即可看到Cpolar菜单,如果看不到该菜单,可以断电重启一下即可看到:

4.3 配置Kwrt及UFI-TOOLS的http隧道
点击打开Web-UI管理界面按钮,即可跳转至web ui的后台管理界面,如果还没有账号,也可以直接在该页面跳转注册页面注册账号:

注册好账号以后,回到该页面进行登录即可,登录成功后,进入侧边的【隧道管理>隧道列表】,可以看到有2条隧道:

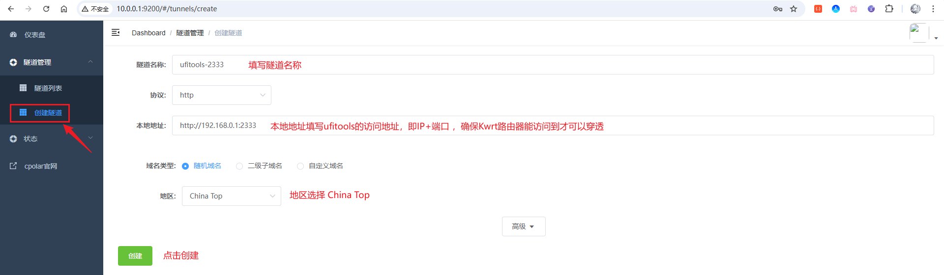
选择【website】这条隧道,点击编辑进行修改(也可以创建新的隧道),如下图:

这样就创建好了Kwrt管理页面的隧道kwrt-80,接下载创建ufi-tools工具的隧道。安装了ufi-tools的小伙伴应该知道,访问ufi-tools工具的地址为:
http://192.168.0.1:2333/

接下来,我们创建一条新的隧道,如下图操作:

这里填写的本地地址为【http://192.168.0.1:2333】,请确保您的Cudy路由器和F50设备是通信的,由于前面设置的是使用F50通过USB共享网络给Kwrt上网,即F50设备是作为Kwrt的上级网关,所以Kwrt可以访问到F50的管理地址。
创建完成后,接着点击【状态】>【在线隧道里列表】,可以看到有4条隧道,2条为http的协议,另外2条为https的协议:

这2隧道分别是 kwrt-80和ufitools-2333的隧道,各自穿透了一条协议http和一条协议为https的,这里以https进行访问测试:

可以看到,成功通过穿透后的地址,访问到了Kwrt的管理界面,接下来在测试一下ufitools-2333的隧道,以https进行访问测试:

访问成功!且可以正常登录及查看设备信息!
5 固定二级子域名(升级任意套餐皆可)
由于前面设置的为随机域名,随机域名的数据隧道处于临时状态(每24小时左右重置一次),大多用于测试场景。作为管理页面这样的,更适合长期访问,所以这里进行设置一个固定二级子域名,使其长期不变,方便记忆的域名。
这里以kwrt为例,ufi-tools的隧道修改大致相同,所以不做举例,首先,进入官网的预留页面:
https://dashboard.cpolar.com/reserved
选择预留菜单,即可看到保留二级子域名项,填写其中的地区、名称、描述(可不填)项,然后点击保留按钮,操作步骤图如下:

列表中显示了两条已保留的二级子域名记录:
- 地区:显示为
China Top。 - 二级域名:显示为
kwrt。
注:二级域名是唯一的,每个账号都不相同,请以自己设置的二级域名保留的为主
接着,进入侧边菜单栏的隧道管理下的隧道列表,可以看到名为kwrt-80的隧道:

点击编辑按钮进入编辑页面:

来到状态菜单下的在线隧道列表可以看到隧道名称为kwrt-80的公网地址已经变更为二级子域名+固定域名主体及后缀的形式了:

这里以https协议做访问测试:

访问成功!这样,一个固定不变的域名就设置完成啦!ufi-tools的固定步骤同上,就不做演示啦!
总结
通过本教程,我们成功实现了让刷入 Kwrt 固件的 Cudy TR3000 路由器通过 USB 共享中兴 F50 的网络实现稳定上网。从 USB 驱动的安装部署、网络接口配置到内网穿透功能实现,每个步骤都为解决刷机后的断网问题提供了完整的解决方案。
- USB 驱动安装与配置:支持在线和离线两种安装方式,灵活适配不同网络环境,成功识别 USB 网络设备并建立连接
- 远程管理与内网穿透:通过 cpolar 实现 Kwrt 和 UFI-TOOLS 管理页面的公网访问,配合固定二级子域名确保长期稳定使用
这套解决方案不仅解决了刷机后路由器的联网难题,还通过内网穿透技术实现了设备的远程管理能力。无论身处何地,都能便捷地访问和管理路由器及中兴 F50 设备,大幅提升了使用灵活性和便利性。
感谢您阅读本篇文章,有任何问题欢迎留言交流。cpolar官网-安全的内网穿透工具 | 无需公网ip | 远程访问 | 搭建网站



